Hello,
You attach POP to individual characteristic values taken from the product definition:
The atomic ProductOffering is associated to a ProductSpecification, which has characteristics, and possibly, discrete values. Those are the characteristics and/or values you can associate with POPs.
Here are two simple and typical implementation examples:
-
Markup (surcharge) model
You keep a base price, then add a value-specific adjustment.
- Base price POP: €1 500
- RAM surcharge POPs:
- 16 GB (default): +€0
- 32 GB: +€200
- 64 GB: +€500
Result at configuration time → two applied price components, one base plus one surcharge.
-
Override model
Each value has its own all-in price. Only one applies.
- 16 GB: €1 500 (default)
- 32 GB: €1 700
- 64 GB: €2 000
Result at configuration time → one applied price component.
However, the API doesn't directly support SKU-level/matrix/combinatory pricing, when the POP is associated to combination of CharacteristicsValuesSpecifications:
- Memory = 512GB, Colour=blue→ €600
- Memory = 512GB, Colour=Sapphire → €800
A year ago, the API team has proposed a new solution called Parameter-Driven Pricing which would cover the above scenario and also any other criteria (sales channels, customer segment, location etc.) @Christophe MICHEL is assigned to its implementation and may give us the latest update here.
------------------------------
Kind regards,
Matthieu Hattab
Digital Sales Domain Architect
Lyse Tele AS
------------------------------
Original Message:
Sent: Aug 10, 2025 15:48
From: Dragana Popović
Subject: productOfferingPrice.prodSpecCharValueUse TMF 620 VS SID model
Hi all,
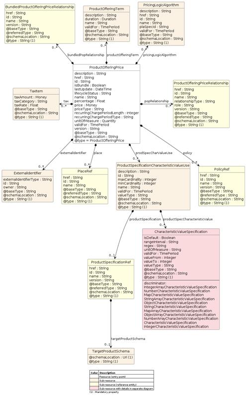
How should productOfferingPrice.prodSpecCharValueUse be used?
Must characteristic values defined in this object be part of corresponding product specification (POP attached to the offer and offer deriving from product specification - this should be corresponding product specification), or can we define on POP in prodSpecCharValueUse object, characteristic values from any product specification?
From SID model, we would say that it is possible to define characteristic values from any product specification:
ProductOfferingPrices can be dependent upon a ProductSpecCharValueUse as shown in the figure above. For example, a provider may offer a photo printing service for mobile phone pictures. The price may depend on the size of the photo or the type of finish of the photo; $.20 for a 3 by 5, plain finish, $.25 for a 5 by 7, plain finish, and so forth. The values associated with the size (3 by 5, 5 by 7, and so forth) and finish (plain, glossy, matte, and so forth) can be stored as ProductSpecCharacteristicValues.
ProductOfferingPrice, which may have a complex structure (composition) and involve complex billing / rating capabilities, could be defined in a "pricing catalog" as a reusable component pre-defined for given ProductSpecs and then selected for use by the ProductOfferingSpecification to be published in the ProductCatalog.

But from TMF 620 API User guide, it allows only characteristic values from corresponding product specification:
A use of the ProductSpecificationCharacteristicValue by a ProductOfferingPrice to which additional properties (attributes) apply or override the properties of similar properties contained in ProductSpecificationCharacteristicValue. It should be noted that characteristics which their value(s) addressed by this object must exist in corresponding product specification. The available characteristic values for a ProductSpecificationCharacteristic in a Product specification can be modified at the ProductOffering and ProcuctOfferingPrice level. The list of values in ProductSpecificationCharacteristicValueUse is a strict subset of the list of values as defined in the corresponding product specification characteristics.

Does anyone have any explanation for behavior and usage of prodSpecCharValueUse under productOfferingPrice?
Thanx and regards,
Dragana
------------------------------
Dragana Popović
ZIRA Ltd.
------------------------------